UX RESEARCH | UX DESIGN | USABILITY TEST | KEY TAKEAWAYS
CLOSERBY Study Case

Role:
UX research and UX/UI designer
Figma, ProtoPie, Photoshop, Procreate
Overview
Designed a new app that focuses on the real reason behind the persona´s trip, which inputs information organized by action or goal. Helps travellers book accommodation based on the reason for their trip.
Introduction
I created this project out of a synthesis project for my bachelor's. The process covered end-to-end, from personas and user flows to information architecture, testing, low to high-fidelity design, and prototyping.
UX Research
Background
The project began with a brief: design a travel-planning web app and website for the three personas provided. Each had different goals and constraints, but they were all visiting Albany, NY. I deepen the persona through deepening research and translate insights into a product experience that helps each persona accomplish their trip goals.
HMW
personalize filters to each persona’s priorities?
Problem
I wanted to reduce decision fatigue in trip planning.
PERSONA GOALS AND NEED

JOURNEY MAP

UX Design
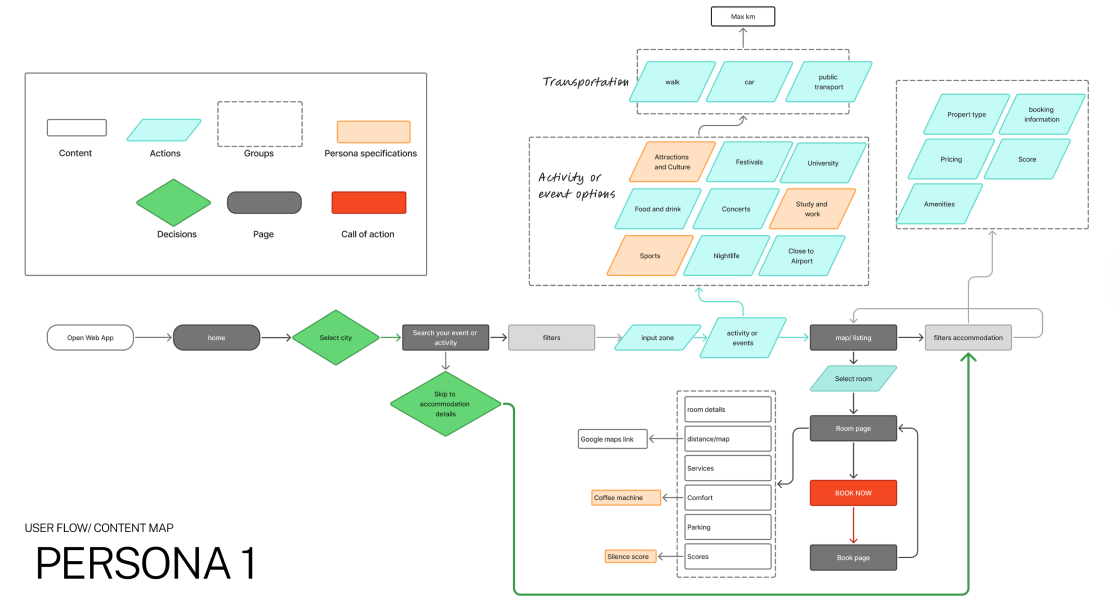
Information architecture
Each persona had a tailored hierarchy reflecting their goals and priorities.

Task Flow

Information architecture insights
While creating the taxonomy maps, I identified some key findings that could help the app. The personas plan in a different order: Destination- Purpose- essentials accommodation.
UI Design

Mid-Fidelity

High-Fidelity
As in the narrative, I decided to use the Hero’s Journey framework to guide the user through the process of booking accommodation. In the index, I give an intro that gives a quick explanation of how the app's concept works. Then, on the select city page, it tells the user what to enter and provides suggestions to help them write. The search event or captivity page helps users find activities in the city or the purpose of their trip. With filters, the user can make the search more personalized and tangible, using a map they can pin. The app guides users with an accessible UI designed for everyone.

Solution
Through extensive research and user testing, I identified each persona’s needs, priorities, and pain points. By organizing information around user goals and actions rather than categories, I enabled each persona to personalize filters based on their unique priorities. The resulting product combines the intuitive navigation of Google Maps with the accommodation focus of Airbnb, making it easy for users to find exactly what they need whether that’s activities, destinations or simply a place to sleep.
Key Takeaways:
Challenges
It was a long process to learn about each persona and transform the data into a final product that meets the user's needs.
Next Steps
I am willing to implement an student mode for the app, where students can search for roomates and college experience. Another future step will be global parking, where parking lots are connected as a membership through the city.