

UX/UI designer
Learn more about the impact! >
Redesigned an Accommodation Booking Flow into a Goal Based Search, Reducing Friction by 70%
While doing user flows for a school project, I realized swapping the steps could let to a more direct goal based web app. This project solved the pain points from my personas, while testing 90% of the people felt engagement in this new approach, showcasing my ability to understand users, how I think out of the box when Its creative problem solving.
DISCOVER
lorem impsum correr brincar correr saltar
DEFINE
lorem impsum correr brincar correr saltar
DEVELOP
lorem impsum correr brincar correr saltar
DELIVER
lorem impsum correr brincar correr saltar
cASE sTUDY
Final Design
Results
Walkthrough
Results
Background: The project began with a brief: design a travel planning web app and website for the three personas provided. Each had different goals and constraints, but they were all visiting Albany, NY.
Problem: I wanted to reduce decision fatigue in trip planning.
30+
Awards.
32+
Investments.
10K
Users.
walkthrough
Background: The project began with a brief: design a travel planning web app and website for the three personas provided. Each had different goals and constraints, but they were all visiting Albany, NY.
Problem: I wanted to reduce decision fatigue in trip planning.
Feedback
Background: The project began with a brief: design a travel planning web app and website for the three personas provided. Each had different goals and constraints, but they were all visiting Albany, NY.
Problem: I wanted to reduce decision fatigue in trip planning.
oBJECTIVE
The objective of this research was to understand the pain points and needs users face when booking a place to stay. I looked for usability gaps in existing booking platforms to identify opportunities for my own project.
Research Methods
First, I conducted user interviews and secondary research. The interviews helped me understand users’ needs and gather insights that were later translated into journey maps. Since I only had a week and a half to complete the project, I didn’t have enough time to run a full research process. With more time, I would have incorporated surveys and usability testing to better understand the booking experience.
Insights
Filters don’t match real user needs
Distance uncertainty
Switching between Airbnb and google maps
“I wonder if there is a filter for a king bed? … it would be nice if there were a filter here for the type of room.”
"When we travel, we need to text the host for special details of the place."
94% of leisure travellers switch between devices as they plan or book a trip. (How Micro-Moments Are Reshaping the Travel Customer Journey, 2016)
These insights were essential in shaping the redesign of the booking flow and guiding early decisions about the information architecture, especially around filtering. From there, I began brainstorming solutions to address the key pain points.
How might we
HMW redesign the filters and map so people don’t have to jump to Google Maps?
HMW make filters match what people actually care about when choosing a place?
Persona
Background: The project began with a brief: design a travel planning web app and website for the three personas provided. Each had different goals and constraints, but they were all visiting Albany, NY.
Problem: I wanted to reduce decision fatigue in trip planning.

Scenario
Evelyn is a 35-year-old writer and photographer who lives in Rochester, NY. In addition to the content of books, she is also super-interested in traditional design and printing techniques and has a number of rare books and posters in her collection. She is planning a visit to Albany to check out the Albany Book Festival, and is hoping to check out some local bookstores, and maybe network with some literary agents while she’s in town. She plans to travel to Albany by bus, and will need shared accommodations close to transportation and the festival venue, as well as within walking distance of after-hours food and cocktails in a speakeasy-like atmosphere.
Frustrations
Digital Dominance: She’s wary of the digital age overshadowing the beauty of physical books.
Lack of Bookstores: Evelyn dislikes cities where independent bookshops are scarce.
Crowded Spaces: She prefers intimate gatherings over large crowds.
Goals
Discover Hidden Gems: Evelyn hopes to stumble upon lesser-known titles and hidden literary treasures.
Attend Author Panels: She wants to attend engaging discussions and hear her favorite authors speak.
Feel the Pulse of Literature: Evelyn aims to immerse herself in the festival’s vibrant literary atmosphere.

Journey map

Background: The project began with a brief: design a travel planning web app and website for the three personas provided. Each had different goals and constraints, but they were all visiting Albany, NY.
Problem: I wanted to reduce decision fatigue in trip planning.
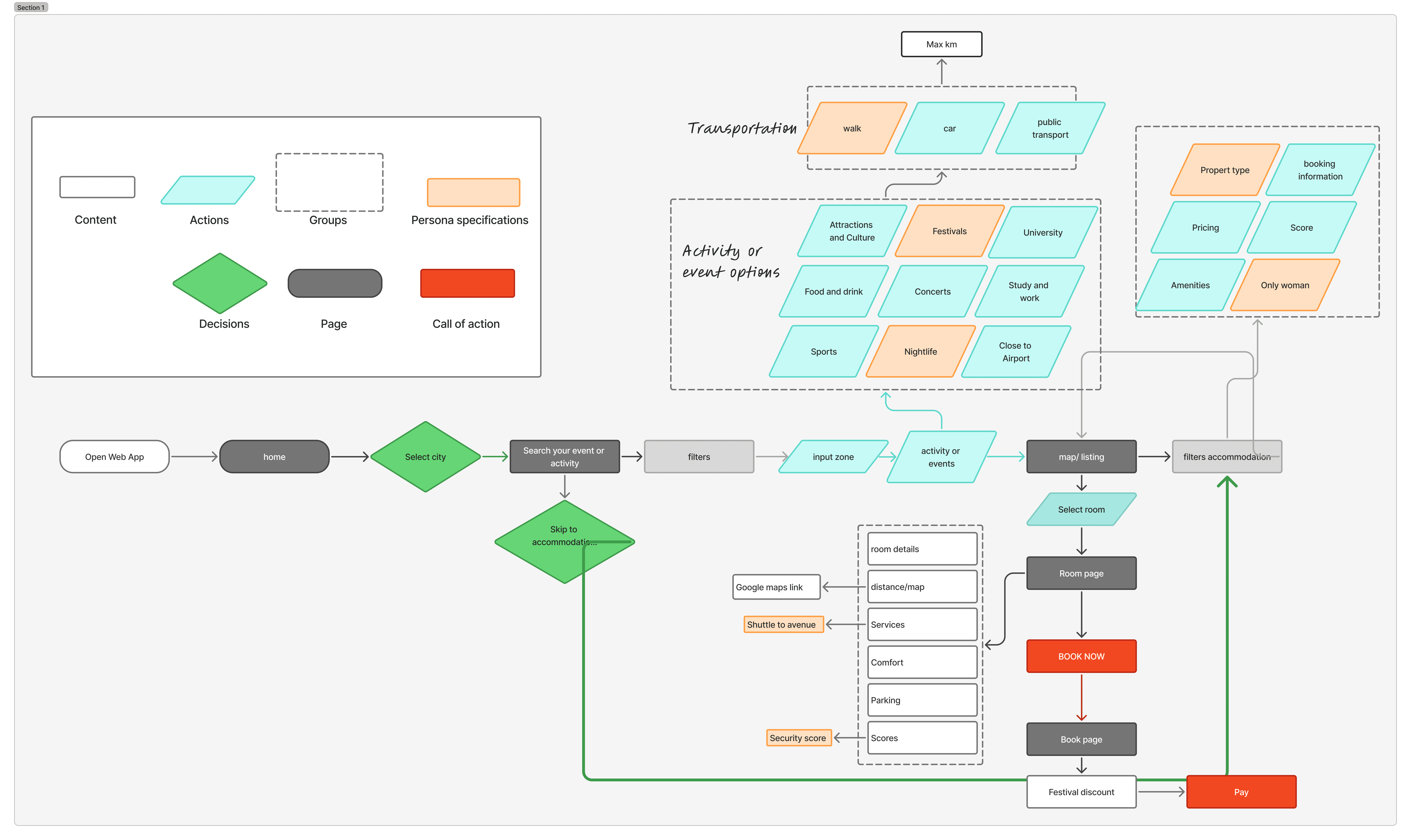
User flow

Background: The project began with a brief: design a travel planning web app and website for the three personas provided. Each had different goals and constraints, but they were all visiting Albany, NY.
Problem: I wanted to reduce decision fatigue in trip planning.
Taxonomy map

Background: The project began with a brief: design a travel planning web app and website for the three personas provided. Each had different goals and constraints, but they were all visiting Albany, NY.
Problem: I wanted to reduce decision fatigue in trip planning.

Low-fidelity
I started with low-fidelity sketches to explore different layout options. After sketching the first concept, I gathered feedback from my peers and iterated on the wireframes based on their critique. The biggest change was breaking the filters into multiple steps to make the flow feel simpler and less overwhelming.
Before and after
I also redesigned the entry screen to first explain how the app works, then guide users to search by city or country. From there, the app provides an overview of what’s happening in that city, and users can apply more detailed filters if they don’t immediately find the event or concert they’re looking for.
Mid-difelity

During the CalArts Animation Intensive, I learned that testing compositions in black and white—and even slightly blurred helps validate hierarchy and layout. It makes it easier to confirm that the user’s eyes are drawn to the main calls to action.
High-fidelity
The final design reflects multiple iterations. I refined the colour palette and updated key UI elements to create a more professional look, resulting in a clearer layout that users found significantly easier to navigate.
Reflection
Results
Methods
Insights
Reflection
Background: The project began with a brief: design a travel planning web app and website for the three personas provided. Each had different goals and constraints, but they were all visiting Albany, NY.
Problem: I wanted to reduce decision fatigue in trip planning.
Background: The project began with a brief: design a travel planning web app and website for the three personas provided. Each had different goals and constraints, but they were all visiting Albany, NY.
Problem: I wanted to reduce decision fatigue in trip planning.
made while eating anchovies. @2025 Monserrat Cardenas.















